このページでは、ワンクリックFXトレーニング、ワンクリックFXアローズ、ワンクリックFX検証withAI、ワンクリック225トレーニング、ワンクリックBOトレーニングをはじめとするトレーニング・検証系ツールで使用する「過去データの準備方法」について説明します。
すでにMT4での過去データの扱いに慣れている方は、本ページの内容を確認後、ご自身の方法で準備を進めてください。各方法の詳しい手順は、各項目からお進みください。
共通:最大バー数の設定
以下の設定を行うことで、約10年分の過去データを保存する準備を行います。
推奨設定値:
- ヒストリー内の最大バー数:4000000(ゼロ6個)または10000000
- チャートの最大バー数:4000000(ゼロ6個)
設定後、MT4を再起動してください。
ヒストリーセンターのダウンロードを使う
MT4に標準で用意されている「ヒストリーセンター」のダウンロード機能を使って、過去データを取得する方法です。対応ブローカー限定の機能であるものの、操作が最も簡単で、ダウンロードボタンを押すだけで完了する点が特徴です。
ただし、2025年9月後半以降、過去データに不足がある場合がございます。ダウンロード後にデータに欠落期間が無いことをご確認ください。
- メニューのツール=>ヒストリカルデータを開きます。
- ご希望の通貨ペアの1分足をダブルクリック【重要】します。
- ダウンロードボタンを押します。
ダウンロードが始まると通常は1分ほどですが、長い時は10分ほどかかることもあります。ダウンロードが完了しましたら、下の方までスクロールさせて、過去データがどこまであるか確認して下さい。MT4を再起動し、過去データがあることをご確認ください。
ワンクリックFX過去データを使う
ワンクリックFX過去データを使用すると、MT4の過去データを簡単にセットアップすることができます。ワンクリックFX過去データのダウンロード
ダウンロードしたZIPファイルのワンクリックFX過去データをMT4のデータフォルダにコピーします。
ワンクリックFX過去データを実行し、コピー元シンボル名、接続先サーバー、コピー先シンボル名を入れて、スタートを押してください。
この手順の詳しい説明はこちら

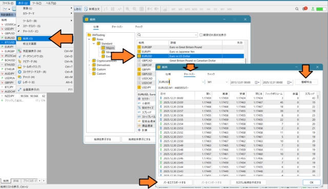
MT5の過去データをMT4でインポート
MT5のロウソク足の過去データをMT4にインポートする方法をご紹介します。ワンクリックFX過去データでは、対応していない通貨ペアや、より深い過去を巡って検証を行うことができます。
MT5のご希望のシンボル(通貨ペア)から過去データを呼び出し、バーをエクスポートしてください。
MT4側ではヒストリセンターを開き、対象通貨ペアをダブルクリックおよび、インポートボタンを押し、MT5からエキスポートしたCSVファイルをインポートしてください。
MT5からエクスポートされたCSVファイルのセパレータは「tab」になります。
この手順の詳しい説明はこちら









